Статья была полезной?
На GetCourse вы можете подключить несколько Max-ботов к аккаунту для удобной коммуникации с пользователями и администрирования группы/канала в Max.
В этой статье рассмотрим подключение Max-бота к аккаунту для отправки сообщений. Про администрирование группы/канала Max читайте в отдельной статье «Как настроить автоматический контроль доступа к группе или каналу Max».
Как подключить Max-бота к аккаунту
Создание бота в Max
- Зарегистрируйтесь в Max для партнеров и верифицируйте профиль организации. Верификация доступна для Юридических лиц и ИП, которые являются резидентами РФ.
- Нажмите на кнопку «Перейти» в блоке «Чат-боты» на главной странице.
- Нажмите «Добавить бота».
- Заполните данные бота:
- Логотип — используется в качестве аватара бота. Рекомендуемый размер 500×500 пикселей, не более 5 Мб.
- Название бота, которое будет отображаться пользователям.
- Ник — генерируется автоматически на основе вашего ИНН.
- Телефон компании — номер телефона, который вы используете для авторизации в профиле Max.
- Сайт — ссылка на сайт вашей организации, например, на аккаунт школы.
- Описание — дополнительная информация до 200 символов. Например, задачи бота, основные функции, особенности использования и т. д.
- Нажмите «Создать».
Создание бота
Отображение бота в Max
После создания бот отправится на модерацию. Если его одобрят, в личном кабинете станет доступен API Token, который нужно будет скопировать и добавить в настройки GetCourse. Об этом читайте ниже.
Обратите внимание
На одну организацию или ИП в Max можно создать не более 5 ботов.
Подключение бота к аккаунту
Подключить бота к аккаунту могут:
- владелец аккаунта,
- сотрудник или администратор с правом «Может настраивать мессенджеры».
Для этого:
- Скопируйте токен Max-бота в блоке «Интеграция».
Получение токена
Токен
- Перейдите на GetCourse в раздел «Сообщения» — «Max» и нажмите «Добавить бота» в блоке «Боты для сообщений в Max».
- Вставьте токен и нажмите «Добавить».
- При необходимости назначьте бота основным. В этом случае:
- пользователи смогут подключаться к нему напрямую из профиля;
- при отправке писем c настройкой «Любой бот» сообщение будет уходить в основной.
Готово! Max привязан к аккаунту. Теперь пользователи могут подключиться к вашему боту в своём профиле, а вы сможете отправлять им сообщения в Max.
Как настроить приветственные сообщения при подключении к Max-боту
Вы можете настроить приветственные сообщения, которые бот будет автоматически отправлять пользователям при подключении.
Для этого:
- Нажмите на бота в общем списке.
- Раскройте настройки приветственных сообщений, которые описаны ниже.
- Измените необходимые тексты и сохраните настройки.
Настройки приветственных сообщений
Настройки приветственных сообщений
Рассмотрим, когда приходит то или иное сообщение:
- «Сообщение после запуска бота для неизвестных пользователей» — такое сообщение придет при подключении тем, кто попал в бота неавторизованным. Например, новый пользователь, который подключился к боту по прямой ссылке.
«Сообщение после запуска бота для неизвестных пользователей»
Приходит после подключения к боту
По умолчанию в тексте сообщения есть переменная {max_auth_link}, обернутая тегами в ссылку. С её помощью пользователь сможет перейти на страницу входа и авторизоваться/зарегистрироваться.
Ссылка для авторизации
Страница входа
После регистрации или авторизации откроется окно подключения к Max. Если пользователь подтвердит подключение, то Max будет привязан к его профилю, а бот отправит ему сообщение после успешного сопоставления Max-пользователя.
Подтверждение привязки Max
Сообщение после привязки
- «Сообщение после запуска бота для опознанных пользователей» — такое сообщение придет при подключении тем, кто попал в бота авторизованным.
«Сообщение после запуска бота для опознанных пользователей»
Сообщение для опознанных пользователей
Если вы не хотите, чтобы авторизованные пользователи при подключении бота получали это сообщение, то выключите опцию «Отправлять сообщение после подключения пользователя» и сохраните настройки.
Как пользователи могут подключиться к Max-боту
Пользователи могут подключиться к Max-боту 3 способами:
Подключение к боту в профиле
Таким способом пользователь может подключиться только к тому боту, который назначен основным в аккаунте.
Для подключения нужно перейти в раздел «Профиль» — «Уведомления» и нажать «Подключить MAX».
Подключение к боту по короткой ссылке
Таким способом пользователь может подключиться как к основному боту, так и к дополнительным. При необходимости к ссылке можно добавить UTM-метки и партнерские коды, которые будут учитываться в аккаунте, если новый пользователь зарегистрируется по такой ссылке.
Чтобы получить ссылку на бота:
- Перейдите в раздел «Сообщения» — «Max» и нажмите на нужного бота.
- Скопируйте короткую ссылку, нажав на
. Она имеет следующий вид https://домен_аккаунта/pl/maxstart?botId=xxx.
Важно
Копировать ссылку необходимо, только нажав на иконку. Если же вы перейдёте по ней и скопируете из адресной строки, ссылка станет персональной. Тогда ученик подключится к вашему профилю администратора.
Далее полученную ссылку можно отправить ученикам, например, в рассылке.
В настройках письма через мессенджеры или соцсети рекомендуется включать опцию «Оборачивать ссылки для авторизации», чтобы при переходе по ссылке Max узнал профиль пользователя на GetCourse и связал его с профилем Max.
Опция Оборачивать ссылки для авторизации
Ссылка для подключения к боту в письме
При необходимости вы можете добавить в ссылку партнерский код и UTM-метки. Пример: https://домен-школы/pl/maxstart?botId=xxx&utm_source=newsletter&utm_medium=max&utm_campaign=spring_sale&gcpc=1c856
Если новый пользователь зарегистрируется по такой ссылке, то:
- Будет закреплен за партнером, чья ссылка была использована.
- В источнике пользователя отобразятся UTM-метки из ссылки и сам партнер.
Подключение к боту по кнопке входа на странице
С помощью такого способа пользователь сможет подключиться как к основному боту, так и к дополнительным. Достаточно разместить кнопку входа через Max на вашей странице.
Как и в случае с короткой ссылкой, вы можете использовать UTM-метки и партнерский код, подставив их к странице, на которой находится кнопка. Если пользователь зарегистрируется на такой странице через Max, то будет закреплен за партнером, а в источнике пользователя сохранятся UTM-метки.
Для настройки кнопки:
- Перейдите на страницу и добавьте блок «Вход через Max» из раздела «Форма».
Также добавить кнопку можно с помощью общего блока «Вход через соцсети».
Блок Вход через соцсети
Добавление Max в настройках кнопки
- В настройках кнопки выберите Max-бота из списка подключенных в вашем аккаунте, сохраните изменения и опубликуйте страницу.
Готово! Теперь, когда пользователь перейдет на страницу и кликнет на кнопку, его переадресует в Max-бота. После запуска бот будет подключен к профилю.
Важно
Не используйте кнопки входа через соцсети в виджетах. Из-за ужесточения браузерами политики по межсайтовому взаимодействию корректная работа этого функционала в виджетах не гарантируется.
Вы можете направлять пользователей со стороннего сайта на созданную в аккаунте страницу, на которой размещены такие кнопки.
После подключения Max любым из способов в профиле пользователя появится отметка о том, что Max подключен. Ниже можно увидеть привязанный профиль.
Информация в профиле о подключении к Max
Чтобы быстро найти пользователей, которые подключились к вашему боту, используйте условие «Подключен Max».
Поиск пользователей, которые подключились к Max-боту
Как работает авторизация/регистрация пользователей через Max
На авторизацию/регистрацию учеников через Max влияет опция «Создавать пользователя без email, если его нет в системе» в настройках Max-бота.
Если галочка установлена, то неавторизованный/незарегистрированный пользователь при подключении Max любым из способов будет зарегистрирован с технической почтой вида @max.
Подробнее о технических почтах читайте в статье «Как изменить техническую почту пользователя на реальную».
«Создавать пользователя без email, если его нет в системе»
Техническая почта
Чтобы избежать создания профилей с технической почтой, снимите флажок в чекбоксе. В таком случае привязать Max к профилю сможет только авторизованный пользователь.
Если пользователь не авторизован или еще не зарегистрирован в аккаунте, взаимодействие будет следующим:
- При запуске бот предложит пользователю авторизоваться в системе.
- По клику на «Авторизоваться» пользователь будет перенаправлен на страницу входа в аккаунт. Здесь можно войти в существующий профиль или зарегистрировать новый по кнопке «Зарегистрироваться».
Ссылка для авторизации
Страница входа
- После авторизации в аккаунте бот будет привязан к профилю и оповестит об этом пользователя.
Информация о подключении к боту
Бот подключен к профилю
Как отправлять сообщения пользователям в Max
Обратите внимание
Массовая отправка сообщений может привести к блокировке бота. Рекомендуем соблюдать осторожность и умеренность. Вы самостоятельно определяете частоту и содержание рассылок, поэтому ответственность за возможные ограничения лежит исключительно на вас.
Отправка в разделе «Входящие»
Чтобы ответить пользователю через Max в разделе «Сообщения» — «Входящие», выберите нужный канал связи под полем для ввода текста.
Аналогично отправить сообщение можно через карточку пользователя по кнопке «В чат» (для старого дизайна «Общение с пользователем»).
Переход к переписке с пользователем
Отправка сообщения через Max
Отправка через действие в карточке пользователя или в списке пользователей
Чтобы отправить сообщение одному пользователю, используйте в его карточке действие «Отправить сообщение в Max».
Аналогичное действие доступно в разделе «Пользователи». С его помощью отправить письмо в Max можно сегменту выбранных пользователей.
Действие Отправить сообщение в Max в карточке пользователя
Действие Отправить сообщение в Max в списке пользователей
Отправка через процесс
Чтобы включить отправку письма в схему процесса, используйте операцию «Отправить сообщение в Max» или callback операцию «Отправить Max сообщение и ожидать ответа». Подробнее об их использовании читайте в разделе ниже [перейти ↓].
Операция Отправить сообщение в Max
Callback-операция Отправить Max сообщение и ожидать ответа
Отправка через рассылку
Чтобы массово отправить письмо пользователям, создайте рассылку с транспортом MAX. Об этом подробнее в отдельной статье «Как отправлять рассылки из GetCourse в мессенджер Max».
Отправка сообщения в Max через процесс
Если вы хотите отправлять письма в Max через процесс, используйте операцию «Отправить сообщение в Max».
Операция
Операция Отправить сообщение в Max
В настройках блока есть возможность выбрать Max-бота, от имени которого пользователям придет ваше сообщение. Если указать вариант «Любой бот», то сообщение придет всем пользователям, которые подключились хотя бы к одному Max-боту в аккаунте.
Если к профилю пользователя привязано несколько Max-ботов, сообщение отправится от основного бота. Если основной не привязан, то от подключенного последним бота.
Проверить, через какого бота были отправлены сообщения, можно в истории задачи.
Проверить, через какого бота были отправлены сообщения, можно в истории задачи
В тексте сообщения можно использовать переменные в зависимости от объекта процесса. Подробнее об этом читайте в статье «Как правильно использовать переменные в процессе».
Переменная в сообщении
Вместо переменной подставилось значение (имя)
Дополнительные опции для отправки ссылок
В настройках операции есть дополнительные опции, которые могут быть полезны при использовании ссылок в тексте письма:
- Опция «Оборачивать ссылки для авторизации» позволяет автоматически входить в личный кабинет при переходе по ссылке из сообщения. Это значит, что ученику не придётся вводить логин и пароль, так как система сразу его авторизует.
Обратите внимание
В целях безопасности такая ссылка не авторизует сотрудников и администраторов аккаунта.
Опция Оборачивать ссылки для авторизации
Пример работы авторизующей ссылки
- Опция «Скрывать превью ссылок» позволяет отключить в сообщениях с транспортом «Max» параметры страницы (title, description, image), которые отображаются в соц. сетях и в поисковых системах.
Опция выключена
Превью ссылки отображается в сообщении
Добавление файлов к сообщению
К сообщению в Max можно прикрепить следующие типы файлов:
- изображения в форматах JPG, JPEG, PNG, GIF, TIFF, BMP, HEIC;
- видео в форматах MP4, MOV, MKV, WEBM, MATROSKA;
- аудио в форматах MP3, M4A;
- документы в любых форматах.
Обратите внимание
Максимальный размер файла, доступного для добавления, составляет 50 Мб.
Чтобы добавить файл:
- Нажмите на соответствующую кнопку под редактором.
- Выберите файл на своем устройстве или добавьте по ID из файлового хранилища.
- Далее система попробует определить тип прикрепленного файла. При необходимости выберите самостоятельно, как именно файл будет отправлен пользователю.
- Сохраните настройки блока.
Если добавленный файл потребуется удалить из письма, то поставьте галочку в опции «Удалить» и вновь сохраните настройки блока.
Добавление кнопки и кликабельного текста в сообщение
Чтобы добавить кнопку со ссылкой в письмо, используйте следующий синтаксис:
[button title="Надпись на кнопке" href="ссылка"]
Чтобы добавить текст с вшитой в него ссылкой, используйте HTML-код:
<a href="Ссылка">Текст ссылки</a>
Вставка кнопки и кликабельного текста
Отображение кнопки и кликабельного текста
После настройки операции «Отправить сообщение в Max» вы увидите в блоке два выхода:
- «Доставлено» — для ситуаций, когда отправка удалась;
- «Ошибка» — для ситуаций, когда отправка не удалась.
Это позволит по-разному среагировать в процессе в зависимости от успешности отправки. Например, в случае ошибки можно направить сообщение на email.
Совет
Перед тем как фактически запустить процесс по клиентам, мы рекомендуем сделать тестовый запуск с включенной опцией «Выполнять действия по-настоящему». Тестовый запуск позволит заранее проверить отображение письма и возможные ошибки.
Подробнее читайте в статье «Как протестировать процесс».
Отправка сообщения с ожиданием ответа
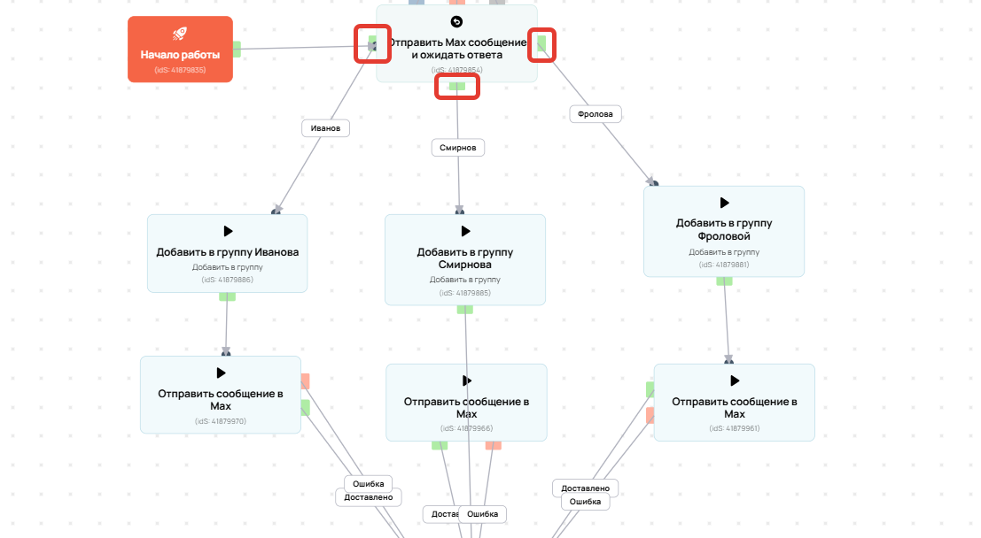
С помощью callback-операции «Отправить Max сообщение и ожидать ответа» вы можете организовать интерактивный диалог с пользователем.
После отправки сообщения система будет ожидать, что ответит пользователь. В зависимости от ответа сценарий пойдёт по нужному пути. Например, можно предложить выбрать группу или куратора, а затем автоматически добавить пользователя в выбранную группу и отправить ему необходимое сообщение.
Чтобы настроить в процессе такой опрос, добавьте callback-операцию «Отправить Max сообщение и ожидать ответа».
Как добавить Callback-операцию
Callback-операция Отправить Max сообщение и ожидать ответа
Как и в блоке «Отправить сообщение в Max» вы можете:
- Выбрать бота, от имени которого отправится сообщение.
- Добавить текст с переменными.
- Включить дополнительные опции для сообщений со ссылками.
- Прикрепить файлы.
Описание этих возможностей рассмотрели в разделе выше [перейти ↑].
Как настроить варианты ответов в сообщении
Чтобы пользователь мог выбрать вариант ответа в сообщении, спуститесь в настройки ниже и добавьте их в блоке «Возможные ответы».
Для каждого варианта ответа в блоке добавится отдельный выход. Это позволит пустить процесс по разным веткам в зависимости от ответа пользователя. Например, по итогу можно добавлять пользователей в разные группы или отправлять разные сообщения.
По умолчанию в блоке есть стандартные выходы:
- Ошибка — отрицательный выход. Переход по этой ветке произойдёт, если пользователь отправит произвольный ответ, а не один из заданных. В этом случае можно, например, уведомить ответственного сотрудника и завершить процесс.
- Отмена — нейтральный выход. Переход по этой ветке произойдёт, если во время ожидания ответа сработают другие блоки callback-операции, настроенные в процессе. В этом случае процесс будет ожидать ответа только по последней callback-операции.
- Таймаут — нейтральный выход. Переход по этой ветке произойдёт по истечении указанного времени таймаута, если пользователь не среагирует на полученное по callback-операции сообщение.
Стандартные выходы
Стандартные выходы
Также в качестве варианта ответа можно добавить звёздочку (*) и настроить для неё отдельную ветку процесса. Она сработает, если пользователь напишет что-то, чего нет в списке ваших вариантов ответа.
- Используйте звездочку, если вам не важны произвольные ответы. Такие сообщения не попадут в историю задачи и не отобразятся во «Входящих». Сценарий сразу пойдет по настроенной для звездочки ветке.
- Не используйте звездочку, если вы хотите, чтобы произвольные ответы попали во «Входящие» аккаунта. В этом случае сценарий пойдет по ветке «Ошибка».
Обратите внимание
Вариант со звездочкой не будет отображаться пользователю, т. е. ее нельзя выбрать намеренно. В качестве произвольного ответа учитываются любые варианты сообщений, в том числе стикеры, файлы, аудиосообщения и т. д.
Звездочка (*) может быть вариантом ответа
Обратите внимание
Для корректной работы процесса не следует запускать одновременно более одной callback-операции для пользователя в рамках одного бота.
Это правило действует для callback-операциий, которые одновременно запущены в рамках:
- одной задачи по процессу;
- разных задач по одному процессу;
- задач по разным процессам, но для одного пользователя.
Если для одного пользователя одновременно запущено несколько callback-операций, ответ получит только та, которая запущена последней.
Запуск процесса при подключении пользователя к Max-боту
Процесс можно запускать автоматически сразу после того, как пользователь подключится к Max-боту. Для этого:
- Перейдите к настройкам бота.
- Включите опцию «Запускать процесс при подключении бота».
- Выберите процесс по пользователям из списка.
- Сохраните настройки.
Настройки бота
Добавление процесса при запуске бота
По умолчанию запуск процесса срабатывает только при первом подключении к боту. Чтобы процесс запускался повторно, например, когда пользователь переподключился к боту, дополнительно включите опцию «Процесс запускается при повторном подключении бота».
Обратите внимание
- Опция отображается, только если активна опция «Запускать процесс при подключении бота».
- Повторный запуск процесса возможен не чаще чем один раз в 5 минут. Если от предыдущего запуска не прошло 5 минут, процесс запущен не будет.
Настройка для повторного запуска процесса
Запуск процесса при получении сообщения от пользователя
При получении сообщения с определенной командой от пользователя в Max-бота можно запускать процесс. С его помощью удобно, например, добавлять пользователя в группу, отправлять ему определенное сообщение в Max и многое другое.
Заданная команда
Команда в тексте сообщения
Чтобы настроить команды для запуска процессов:
- Перейдите к Max-боту в GetCourse и раскройте настройки блока «Запуск процессов по команде из Max».
- Укажите команду, по которой будет запускаться процесс:
- текст — процесс запустится, если сообщение содержит только указанный текст.
- */текст — процесс запустится, если сообщение заканчивается на указанный текст.
- текст/* — процесс запустится, если сообщение начинается с указанного текста.
- */текст/* — процесс запустится, если указанный текст находится в любом месте сообщения.
- Выберите из списка процесс по пользователям и сохраните изменения.
Когда клиент отправит в бот сообщения с командами вида */текст, текст/* или */текст/* они дополнительно отобразятся в разделе «Входящие» и в переписке с пользователем по кнопке «В чат» (в старом дизайне «Общение с пользователем»).
Если в одном сообщении сразу несколько команд, то обрабатывается только одна команда в следующем приоритете:
- Команда, указанная в начале (например, привет/*);
- Команда, указанная в конце (например, */вебинар);
- Команда, указанная в любом месте сообщения (например, */купить/*).
Как удалить Max-бота из аккаунта
Если какой-либо бот для вас уже неактуален, вы всегда можете удалить его из аккаунта.
Удалить подключенный к аккаунту бот можно 2 способами:
- В общих настройках Max, нажав на иконку
.
- В настройках бота, нажав на кнопку «Удалить бота».
Настройки бота
Удаление бота